如何用SQL DB Studio用视图生成INSERT IF SQL
1、打开SQL Database Studio

2、点击展开数据库连接和数据库

3、右击要导出的视图,然后选择【generate sql from data】

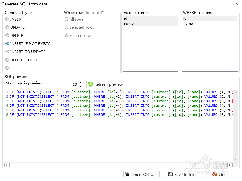
4、在【command type】中选择【INSERT IF NOT EXISTS】,然后点击【save to file】

5、输入文件名,然后点击【保存】

6、此时显示执行结果

7、此时sql文件就生成了

1、打开SQL Database Studio

2、点击展开数据库连接和数据库

3、右击要导出的视图,然后选择【generate sql from data】

4、在【command type】中选择【INSERT IF NOT EXISTS】,然后点击【save to file】

5、输入文件名,然后点击【保存】

6、此时显示执行结果

7、此时sql文件就生成了
